Join now - be part of our community!

Developer Functions

profile.country.GR.title
MiCal1967
Contributor

Developer Functions

Do all of us have the option to go in Developer Functions or only specific models?

Previously reported method does not work for me:

 

https://community.sony.gr/t5/televisions/2015-bravia-android-tv-issues/td-p/1949079/page/523

 

KD-55X8508C

 

12 REPLIES 12
Anonymous
Not applicable

Hi there

 

As this is going to be openly discussed now, im going to post this information from my 'experimentations' of developers mode:

 

Note: To disable dev mode settings, you must factory reset the tv.

 

A couple of things you need to do:
• Put tv into developers mode
• Download Android SDK Tools

SDK Tools are from:
https://dl.google.com/android/android-sdk_r24.4.1-windows.zip

 

You can also use Remote ADB Shell from Google Play Store on another android device if you dont want to use a windows pc or install the SDK above - this is what im using on my Z4 Tablet.

 

On the TV
1. Goto Settings > About and highlight Build. Press OK on the remote control 7 times.
2. Go back to the main settings menu and see if developer mode options are there. If not press and hold the power button on the remote control for 6-10 seconds to force s reboot. They should now be present upon reboot (it was for me)
3. Go into developer settings > monitoring and enable logcat
4. In debugging menu, enable adb

 

How to use
1. On your pc, go into command prompt/console and go into the folder where adb.exe was installed (part of the sdk tools installed above)
2. Ensure you know the tvs ip adress
3. Type ‘adb connect 192.168.xxx.xxx’ the ip address of the tv
4. A message should pop up on the tv to accept connection.
5. You should now be able to use adb commands

 

If using Remote ADB Shell on another android device

  1. Run the app
  2. Type in the TVs ip address and the port is 5555
  3. See part 4 and 5 above


Commands:
adb logcat -v time *: E


The "* E" ensures that you only can see errors or worse things. Warnings, or other status messages are not interesting for us. With "CTRL + C" you can pause live watching.

 

adb logcat> log.txt


adb logcat -v time *: E> log.txt

 

You can ouput log to a different folder on the tv, such as:

adb logcat > /sdcard/Download/log.txt

 

Various other adb and shell commands:

http://developer.android.com/tools/help/shell.html


http://developer.android.com/tools/help/adb.html

profile.country.GR.title
MiCal1967
Contributor

Thanks Quinnicus

 

Seven times worked for me. No reboot required :wink:

profile.country.GR.title
MiCal1967
Contributor

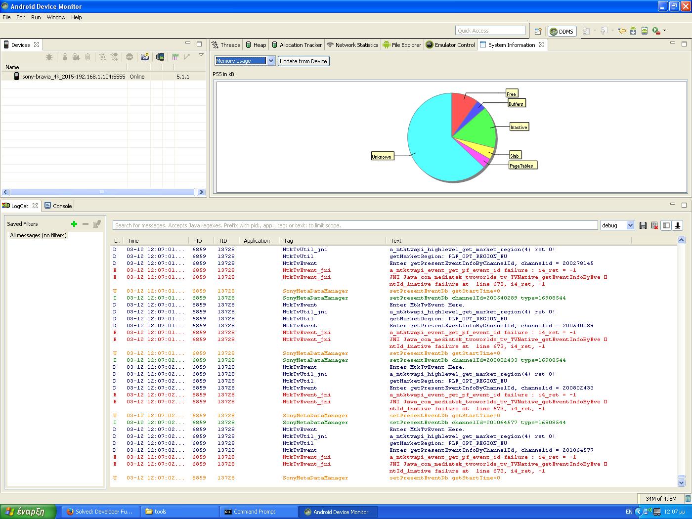
Check memory usage. What is Unknown memory Usage?

DeviceMonitor.JPG

Anonymous
Not applicable

Good question. Unknown - Sorry :dizzy:

 

Maybe someone reading this might know?

Anonymous
Not applicable

Got this from:

http://developer.android.com/tools/debugging/debugging-memory.html

 

Unknown

Any RAM pages that the system could not classify into one of the other more specific items. Currently, this contains mostly native allocations, which cannot be identified by the tool when collecting this data due to Address Space Layout Randomization (ASLR). As with the Dalvik heap, the Pss Total for Unknown takes into account sharing with Zygote, and Private Dirty is unknown RAM dedicated to only your app.

profile.country.UA.title
svansvan
Contributor

main.png

menu.png

pref.png

multicopy.png

Hi,

Who is interested in:
I write a program that uses ADB works with the Android(TV) file system, and displays it in your own Windows Explorer.
Forum:
http://4pda.ru/forum/index.php?showtopic=787749&st=60

or download, you must be a registered there. Those who have an account can reupload to another file sharing and put a link.

---------

tested on : android 5-7 (for mobiles), android tv

---------

work with USB,HDD attached to TV or mobile

---------------------------------------------------------------
KD-55x9305c + SPS4 1208b
Anonymous
Not applicable

Thanks @svansvan

 

Gotta give this a test out at some point :slight_smile:

 

Kudos!

 

 

Amix80
Explorer

Hi. Can you upload your program to other server please?

It is very hard to register on 4pda.ru if you don't know russian language:)

Thanks

 

profile.country.UA.title
svansvan
Contributor

transate forum to english

http://translate.google.ru/translate?hl=en&sl=auto&u=http://4pda.ru/forum/index.php?showtopic=787749...

--

Windows x64: https://yadi.sk/d/ee37pDm833aDLP

Windows x32: https://yadi.sk/d/_sQxri3x33aDMn

Sources: https://yadi.sk/d/S7wNvYmD33aDMC

(added this links in main post in bottom - For Unregistered Users)

--

tested on Android 5-7

mobiles: nexus 6p, sony xperia, samsung note 3

Sony Android TV: KD-55x9305c, KDL-55w807c

---------------------------------------------------------------
KD-55x9305c + SPS4 1208b